企代办(苏州)网络科技有限公司
首页
企业简介
产品大全
联系我们
企业信息
在线留言
产品列表
PRODUCT
----------------
意法半导体推出最新STM32探索套件及扩展软件,简化物联网节点组网与安全功能开发
专业国外软件销售 安全、办公自动化与多媒体全方位解决方案
2024年网络安全工程师技能手册 从入门到实战的全方位指南
零信任网络架构实战 基于SDP的企业安全接入方案与信息安全软件开发
华廉软件干部信息管理系统网络安全审计系统的开发与应用
林长通App最新版下载及网络与信息安全软件开发解析
面向密盾网络的DoNews信息安全软件开发策略
预见2024 中国生物制药行业全景图谱及网络与信息安全软件开发趋势
如何利用数据分析软件进行网络与信息安全软件中的异常数据分析
自学编程精品网站 CSDN博客在网络安全与软件开发中的价值
区块链能否重构价值 网络与信息安全软件开发的视角
整车安全OTA系统荣获网络安全优秀创新成果大赛创新产品奖
国家网络信息安全 第一章 网络与信息安全软件开发
王炸中的王炸 英国量子计算突破与网络安全软件开发前景
全球十大上市网络安全企业与2018网络安全发展趋势
英特尔SmartNIC技术 加速通信与网络信息安全软件开发的新引擎
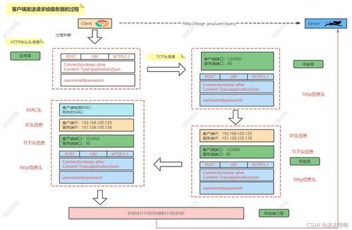
彻底搞清楚什么是交换机与路由器——程序员必备网络基础
伟大不止前瞻——辽宁奥通 互联科技领跑者与信息安全软件开发
防火墙在网络与信息安全软件开发中的关键作用
配电网 三型两网建设主战场下的网络与信息安全软件开发
如若转载,请注明出处:http://www.qibangdai.com/product/list-2.html
第一页
上一页
1
2
3
下一页